Stack Improvements BD 2026

Stack improvements
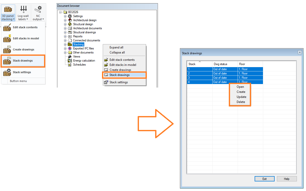
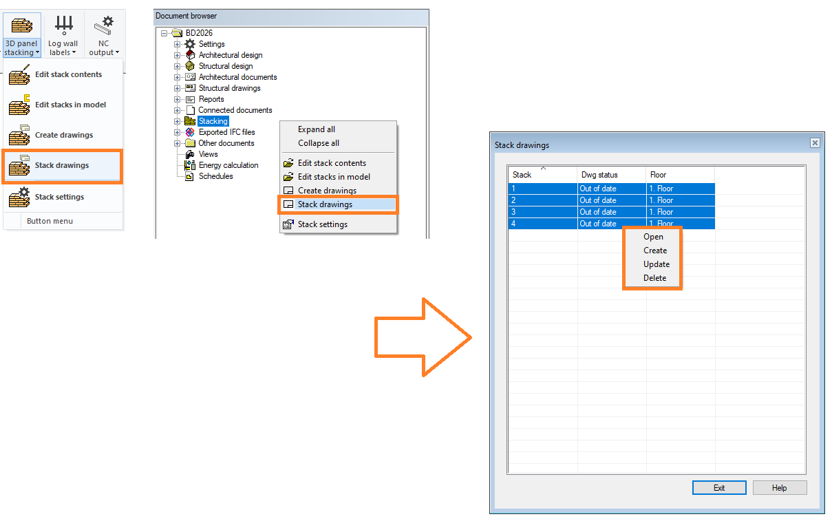
Stack drawings function, similar to panel drawings function
Why: Asked feature
Now available in Output--> 3D panel stacking and document Browser

VXBD-3722
Automatically add multiple small panels in one row when creating 3D panel stacks
Why: When generating 3D panel stacks, it should have the ability to automatically add multiple small panels into the same row.


VXBD-1709
Rename stack when editing stacks in model view
Why: Sometimes you need to edit name of stack when you are editing stacks

VXBD-3826
Stacking support for panel assemblies

Stack assembly
Why: Estimate your transport capacity need
Add new stack assembly

Move stacks to stack assembly
Why: Needed to creating Stack Assemblies
You can move stacks to Stack Assembly
Moves now also stacked panels

Stack assembly when editing stacks in the model


Stack Assembly libraries contains more real editable stack assembly models
Stack assembly drawing


VXBD-4227
Make report of stack assembly

New PDF set for stacks and panels
Why: Several requests were received asking a drawing set that would print a stack drawing followed by the panels within the stack (in stack order), followed by the next stack and panels, repeated for all selected stacks.

A new “Stacks and Panels” PDF Set was developed for the new 3D panel stack feature that was introduced in version 2025. This new set will automatically be added to existing projects if you do not have a customized copy of the pdfplotset file. If you do have a custom pdfplotset file, please contact support to have this new feature added to your custom environment.