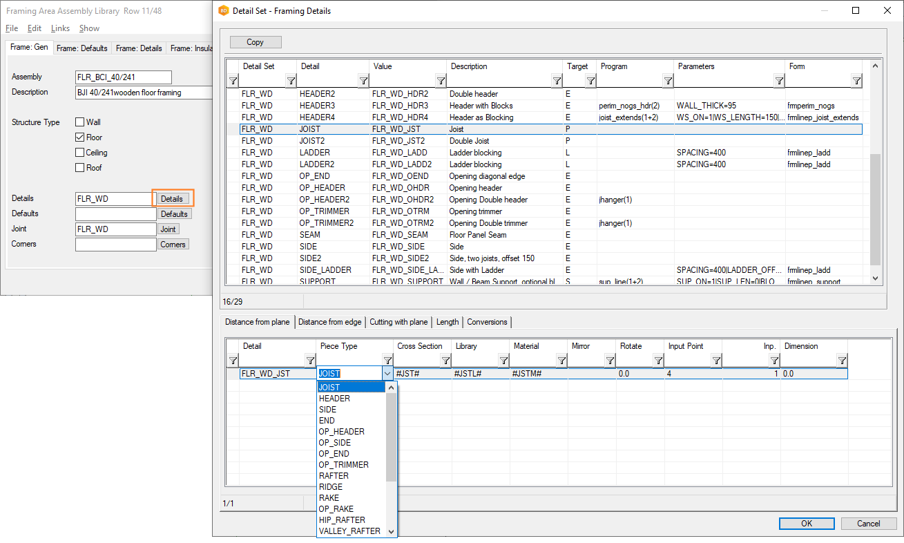
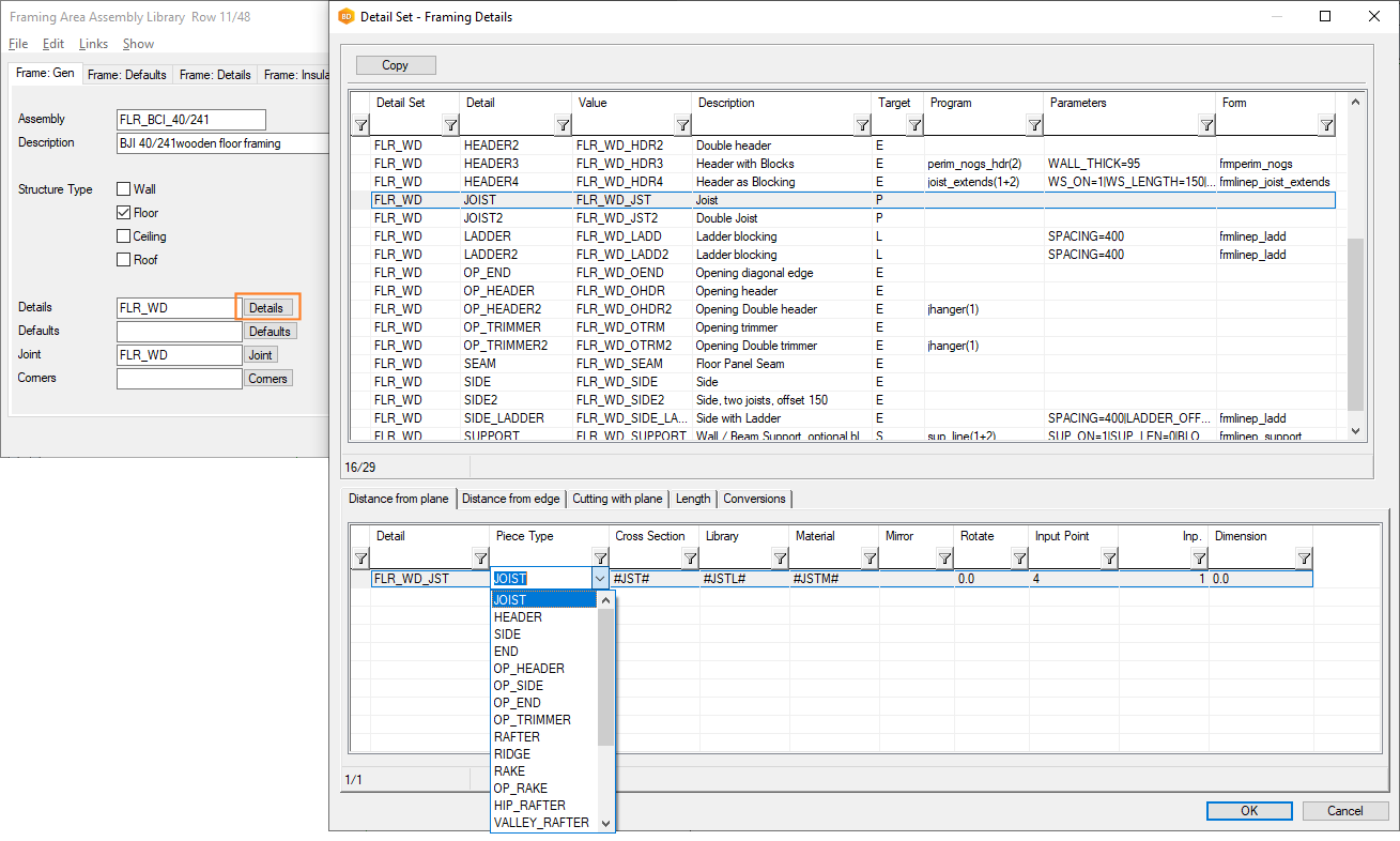
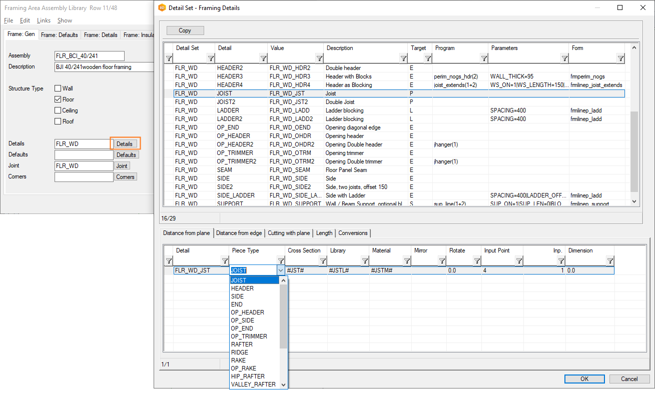
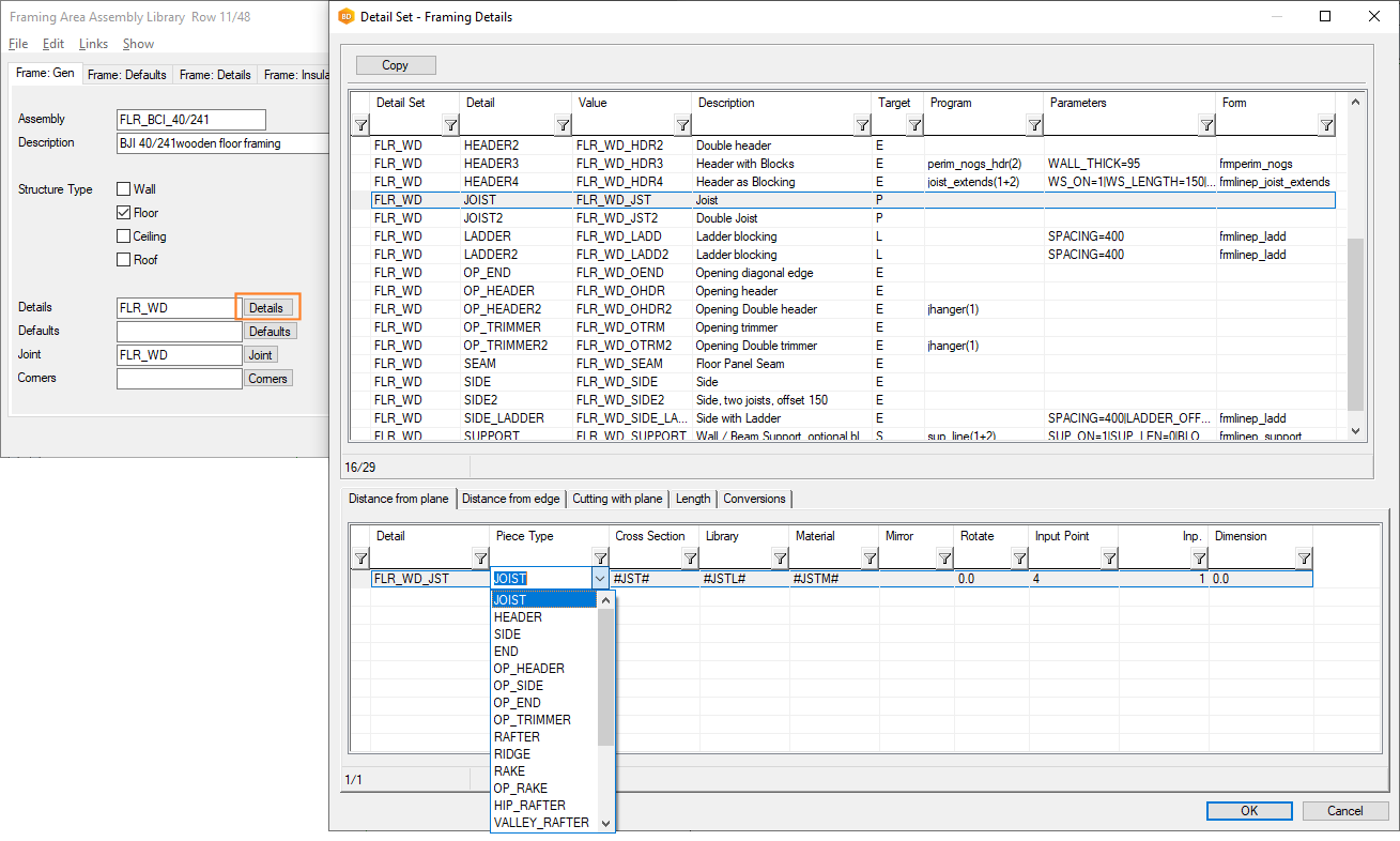
Floor Framing Detail's Piece Type Names
In the Framing Area Assembly library, on the Frame: Gen tab, you can view the (framing) details. In those framing details, pieces have certain piece type names.

Those piece type names are shown in the picture below:
