Library Renewal 2023
Library management UI
Activate/deactivate

Activate/deactivate

Edit library content with database view possible for custom libraries

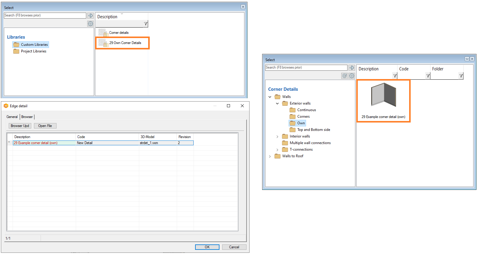
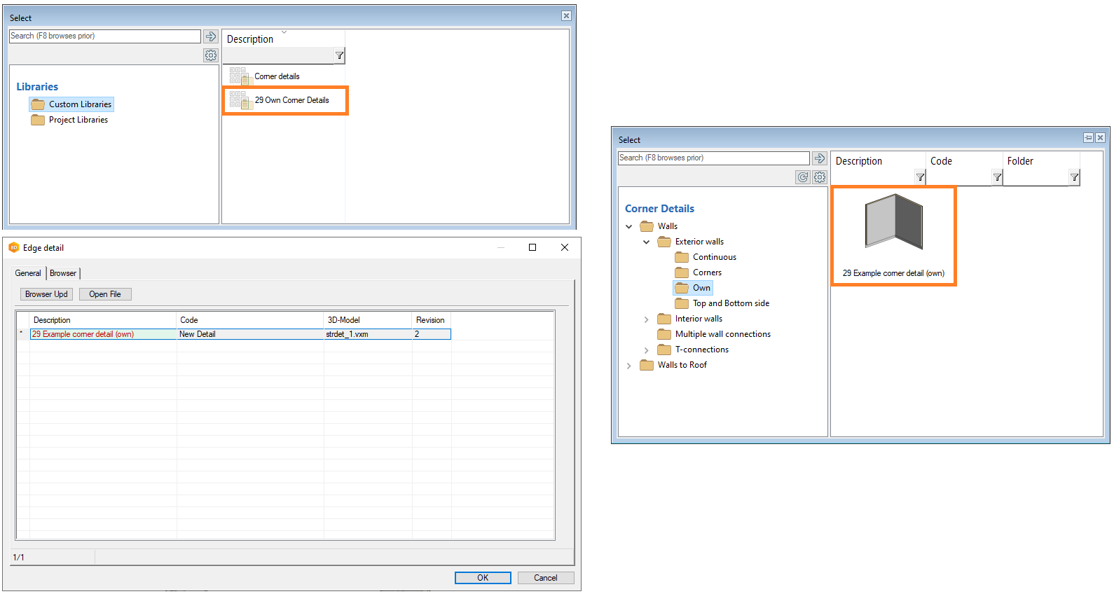
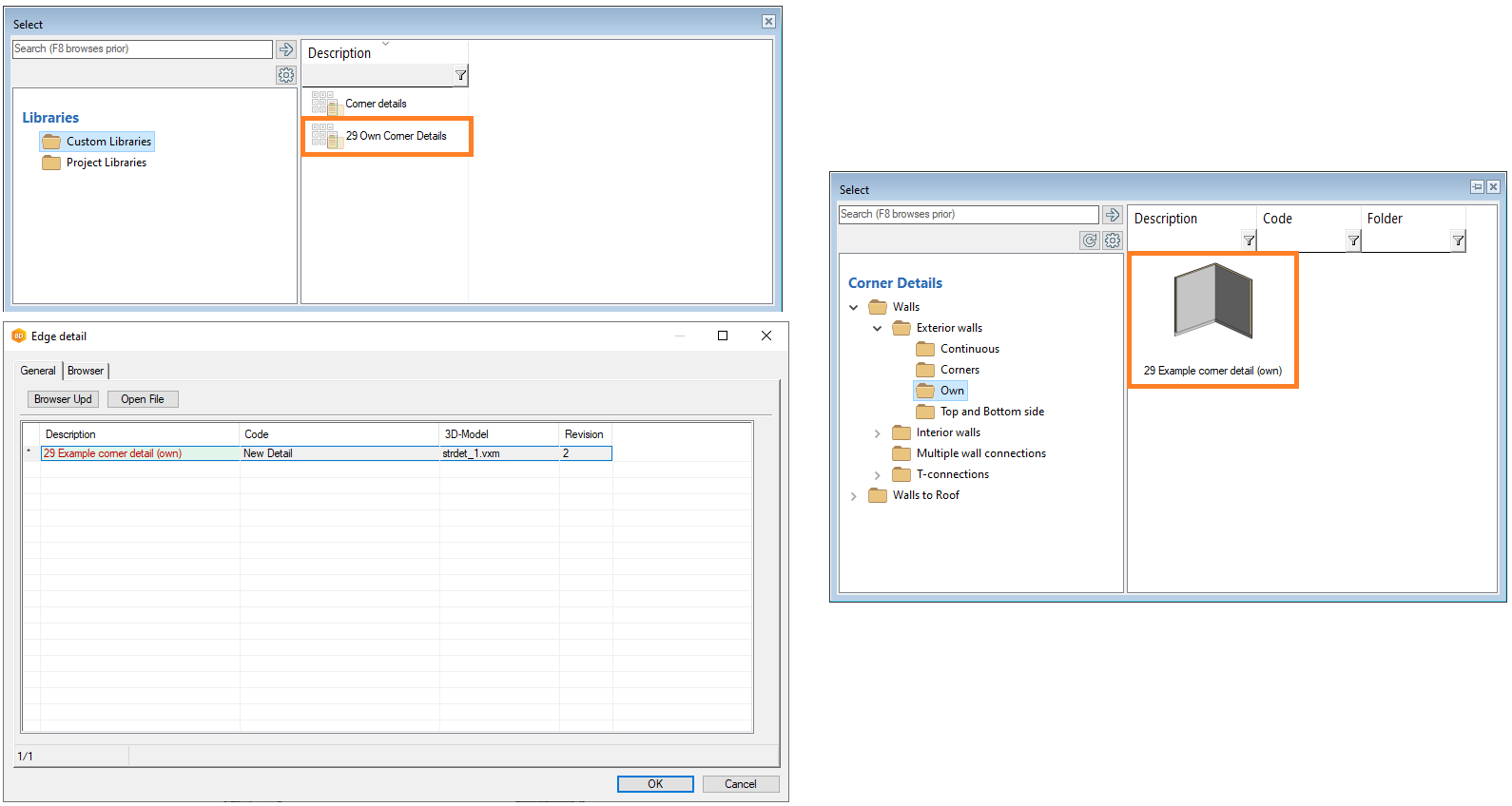
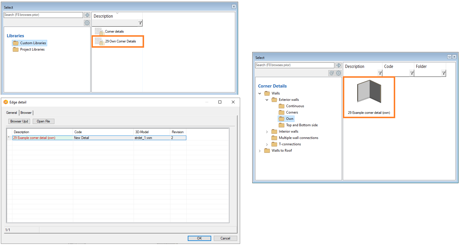
Own corner detail UI renewed

Description of the library shown in the user interface

Smarter order handling for items in the new library
Browser remembers how items are sorted (default alphabetic but the user can change it)
- Now if you go edit and return with "OK" then sorting stays
Project libraries
For insulations, sheets, wall layers and layers.

Useful if you have project-specific items (do not mess up the custom environment).
Libraries moved from macro libraries to libraries of their own
- Sky windows
- Corner details
- Window grilles
- Cladding patterns
- Opening trims
- Opening trim sets
Browser icon fixes
- Sky windows
- Ceiling hatches
Manage configurations

Compare different libraries

