Skip to main content
Skip table of contents

7. Bill of Materials / Material Take Off

Exercise 7: How to create BOM / MTO

The main objective of this exercise is to generate two bills of materials in Excel format. We use two different techniques to generate the lists.

The estimated time to complete this exercise is 10 minutes.

Version compatibility

This exercise was carried out with Vertex G4Plant 31.0 (2025).

In this exercise, you will learn to

  • How to create BOMs / MTOs with two different techniques.

Functions in use

  • Parts list
  • Data of model's visible parts
  • Hide
  • Restore
  • Save

Open the model of your main assembly

  • Open the model of your main assembly (EXP-MAIN.vxm) from the previous exercise.
  • Open the basic browser by pressing B and find the segment Documents.
  • The segment Documents divides into two main branches Model and Drawing.
  • Search the folder of your project from the branch Model. Then double-click it to open the model.
  • You can find more information about the browser here.


Function Parts List

  • You can create different types of parts lists with the function Parts List.
  • Tab Assembly > Parts List, in picture 1) or context-sensitive function: Parts List.
  • The window Collect Parts List opens > Select Output format from the drop-down menu: Pipe comp. (1) to Excel, in picture 2).
  • Select value Rollout to end to the field Rollout, in picture 3).
  • Then click the button OK to start the generation, in picture 4).
  • Select the target where to save the file piping.xls and save it.
  • The parts list opens in Excel.
  • Download this particular Excel file here. (62 KB)
  • You can try other Output formats if you like.


Function Data of model's visible parts

  • You can view the item data of the model's currently visible parts, modify them, and eventually export them to the Excel file.
  • This function gives you more freedom and agility to create lists compared to the traditional Parts list function.
  • Hide the building model EXP-BUILDING > Select it from the assembly or tree > Context-sensitive function: Hiding... > Hide (H).
  • Tab Assembly Data of model's visible parts, in picture 1).
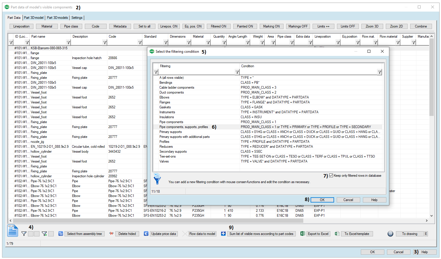
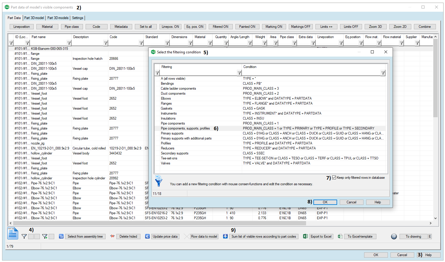
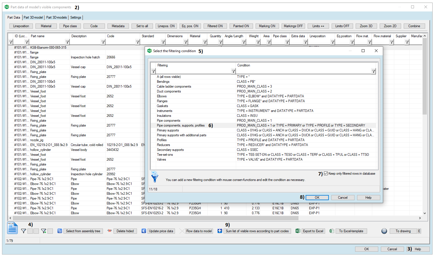
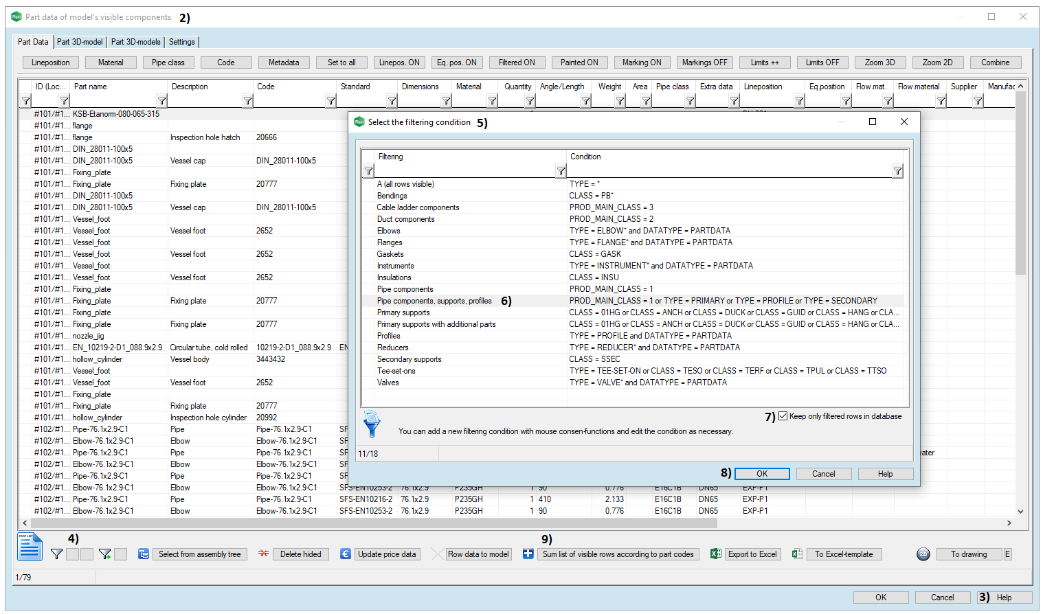
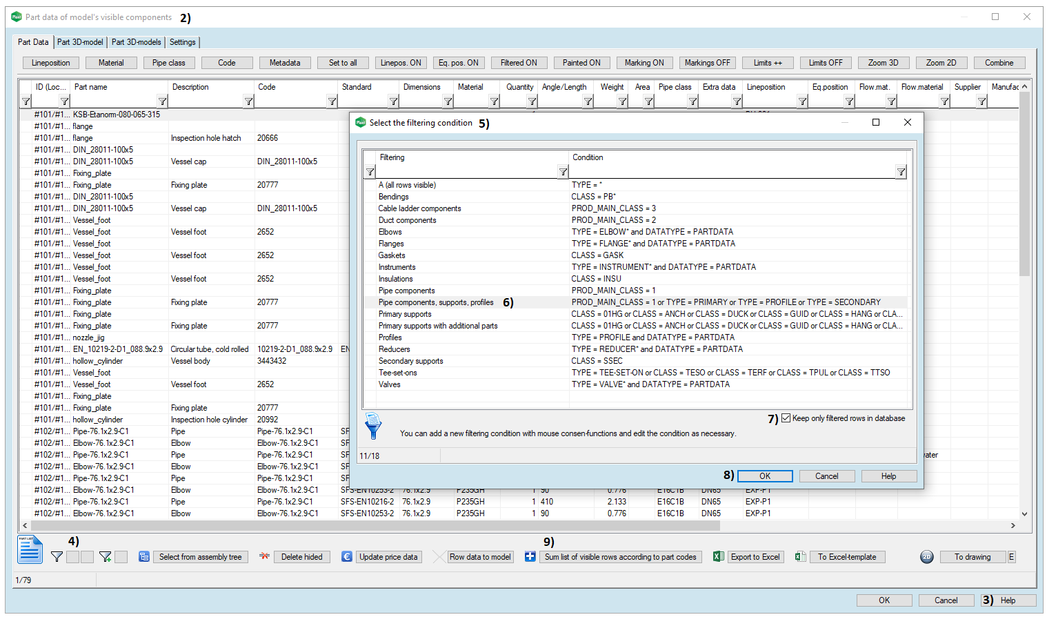
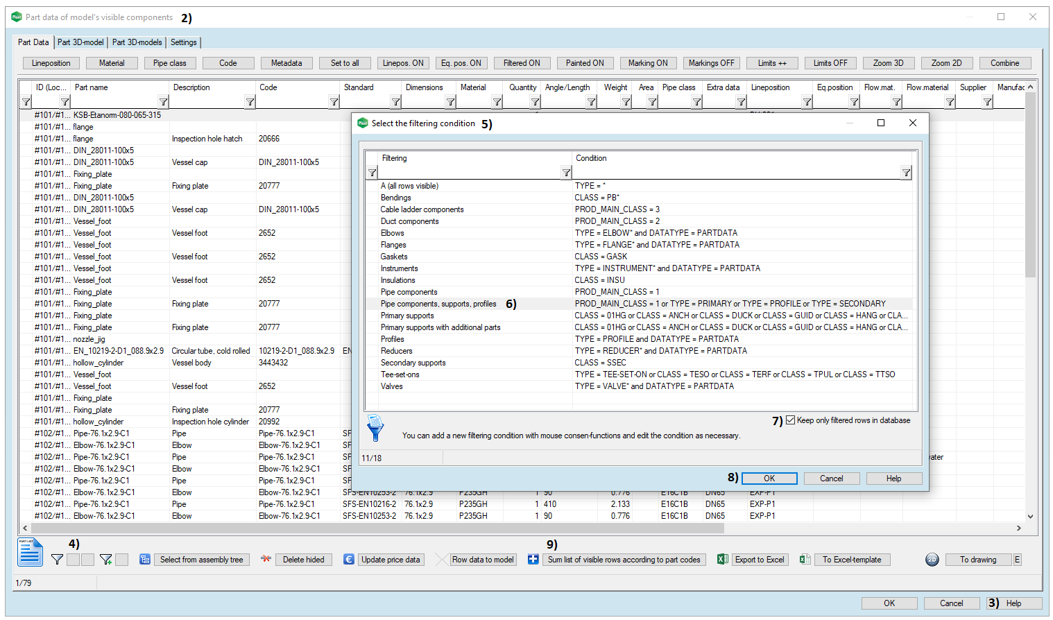
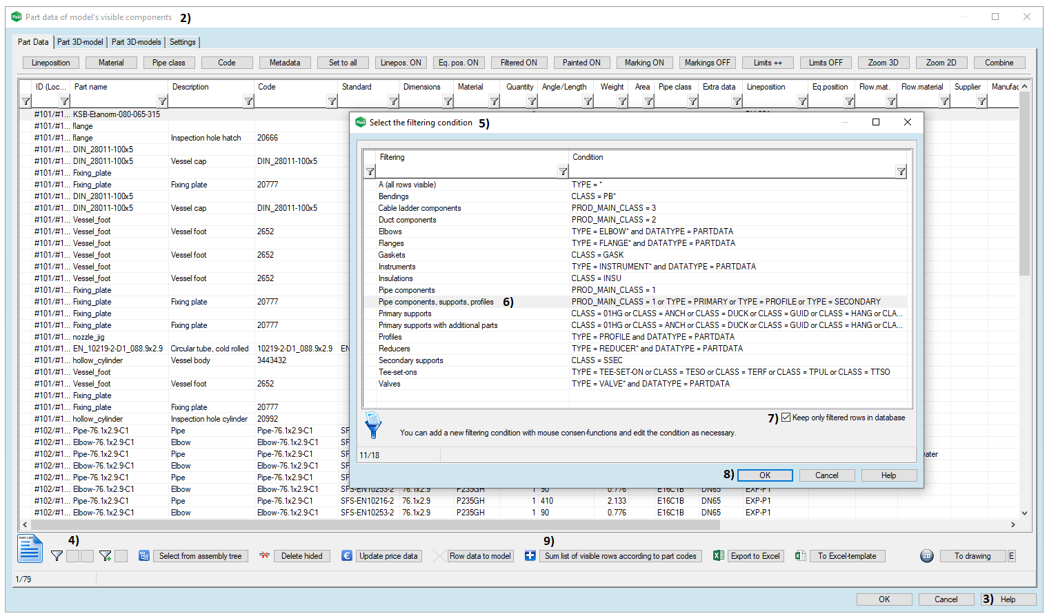
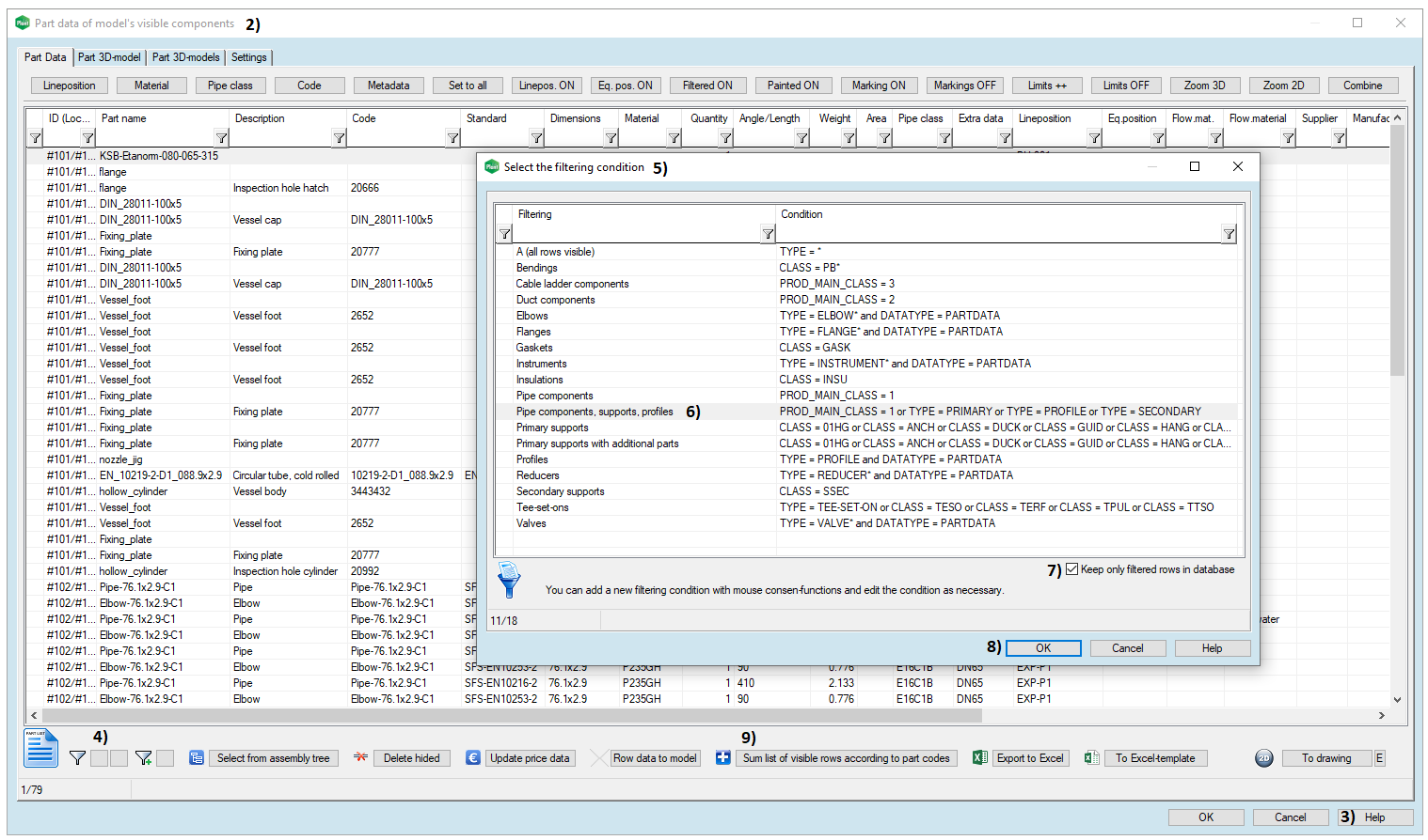
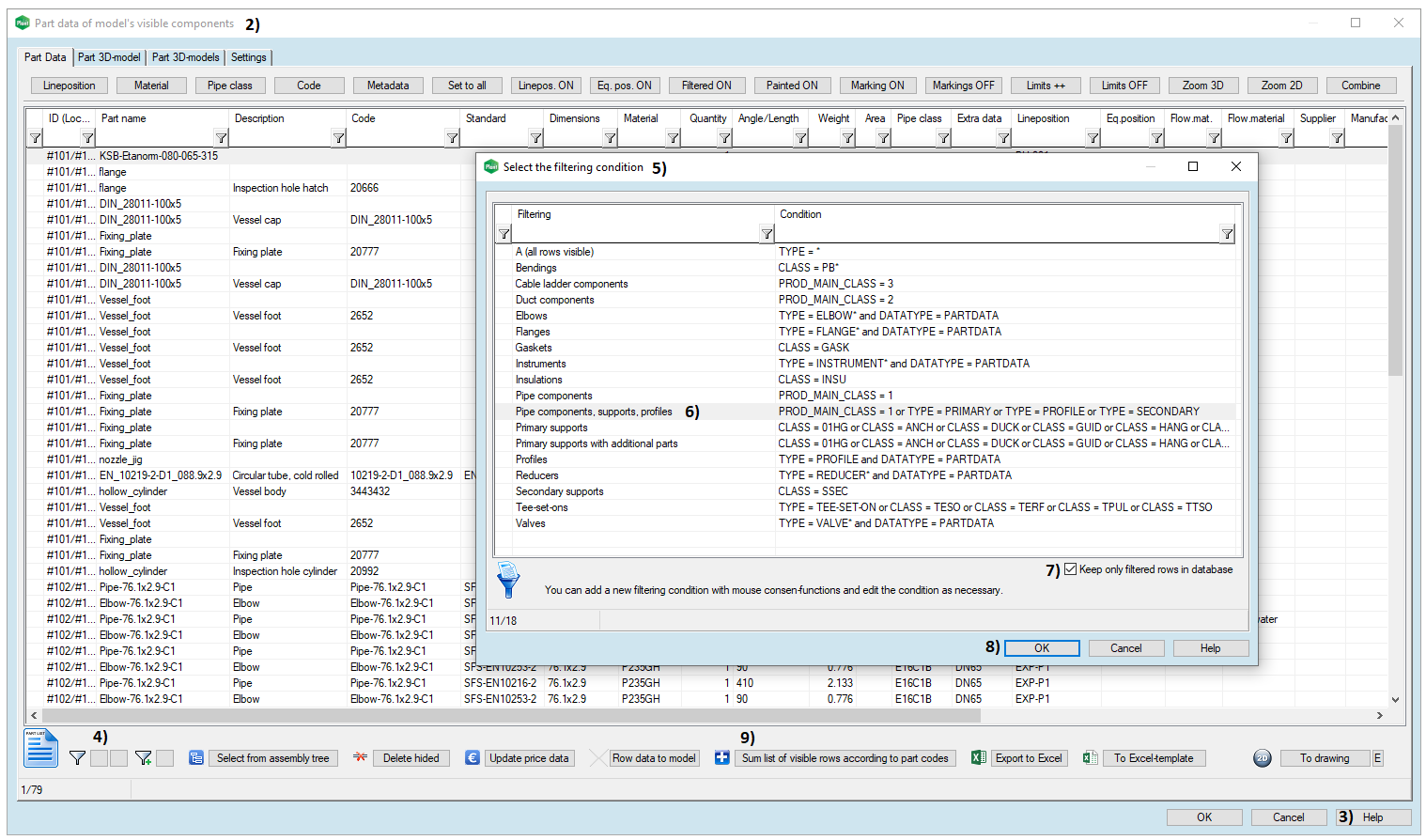
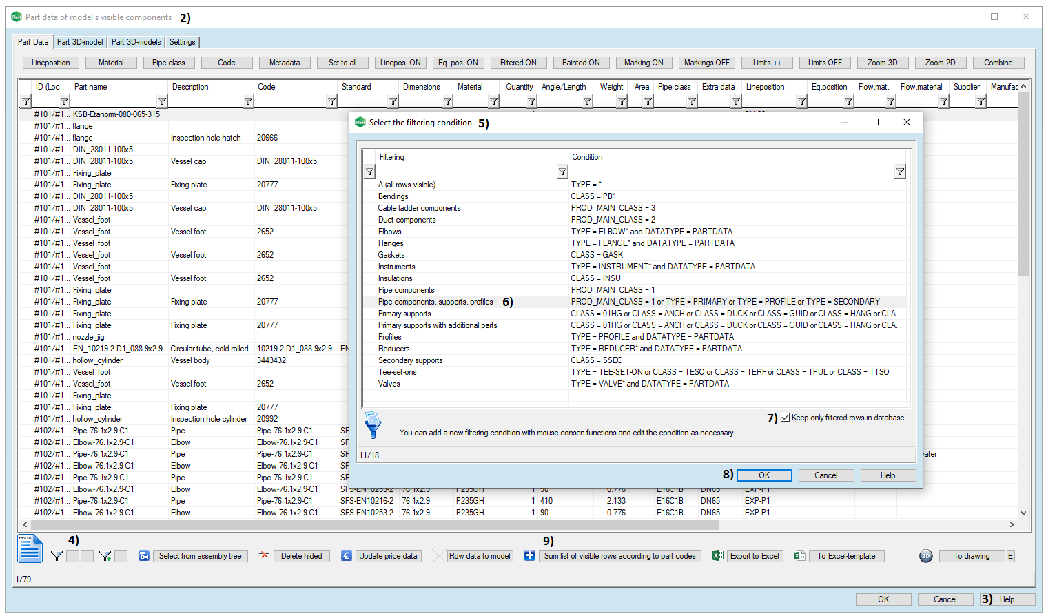
  • The window Part data of model's visible components opens, in picture 2).
  • You can find extensive definitions of each button and function by clicking the Help button, in picture 3).
  • Then we create a similar parts list than we did with the other function:
  • Click the grey box from the bottom left corner. That is a quick filter, in picture 4). > The window Select the filtering condition opens, in picture 5). > Select the row Pipe components, supports, profile, in picture 6) > Enable the check-box Keep only filtered rows in database, in picture 7) > Close the window by clicking the OK button, in picture 8).
  • Create a summary list from the visible rows in the database view by clicking the button Sum list of visible rows according to part codes, in picture 9) > The window Sum list data according to part codes opens, in picture 10).
  • Export the list to the Excel file > Click the button To Excel-template, in picture 11) > Select the Excel template Parts_all.xlsx, in picture 12) > Open, in picture 13) > The Excel file opens.
  • Download this particular Excel file here. (43 KB)
  • This list contains also primary supports and profiles from the secondary supports. Save the Excel file to a suitable place. Close the file after you have viewed it.
  • Close the windows Sum list data according to part codes and Part data of model's visible components by clicking the OK button at the end.
  • You can try to create other types of lists if you like.
  • Restore the hided building model at the end > Context-sensitive function: Restore Hidden (Ctrl+Shift+H).
  • Save the model

    • Save the main assembly also: File > Save or click
      or from your keyboard
      +
      .
    JavaScript errors detected

    Please note, these errors can depend on your browser setup.

    If this problem persists, please contact our support.